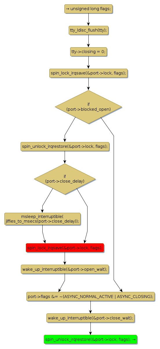
Instance Verification Kit (IVK)
spin lock @ [14120+38+/linux-3.19-rc1/drivers/tty/tty_port.c]
Instance Signature: lock
|
The Matching Pair Graph:
|
|
Function Name
|
Control Flow Graph (CFG)
|
Events Flow Graph (EFG)
|
Source Correspondence
|
|
tty_port_close_end
|
|
|
[13772+18+/linux-3.19-rc1/drivers/tty/tty_port.c]
|